Instance Verification Kit (IVK)
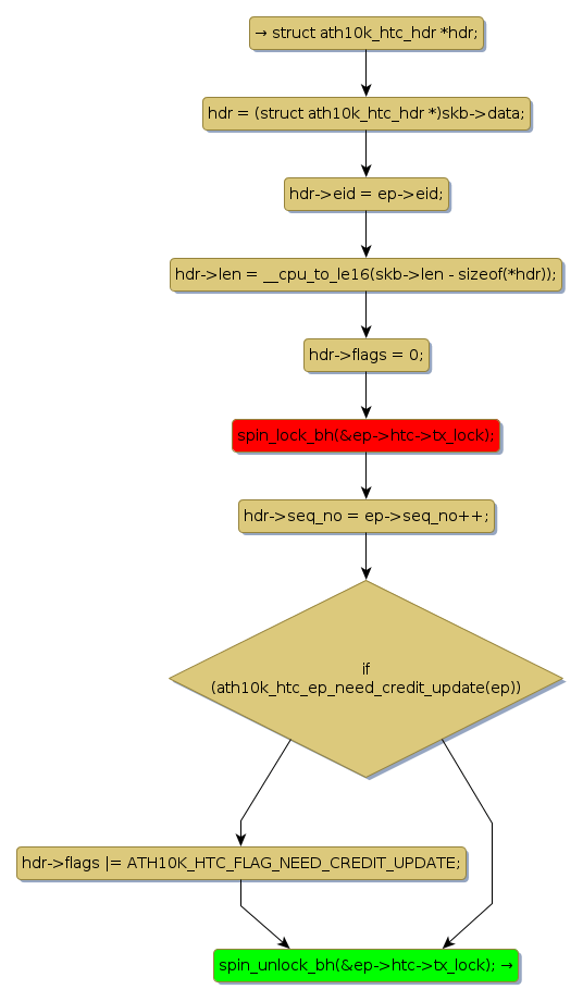
spin lock @ [3141+32+/linux-3.19-rc1/drivers/net/wireless/ath/ath10k/htc.c]
Instance Signature: tx_lock
|
The Matching Pair Graph:
|
|
Function Name
|
Control Flow Graph (CFG)
|
Events Flow Graph (EFG)
|
Source Correspondence
|
|
ath10k_htc_prepare_tx_skb
|
|
|
[2890+25+/linux-3.19-rc1/drivers/net/wireless/ath/ath10k/htc.c]
|